
2023年5月16日,致力于亚太地区市场的国际领先半导体元器件分销商---大联大控股宣布,其旗下友尚推出基于晶相光电(SOI)JX-A05传感器和伟诠电子(Weltrend)WT8932图像处理器的汽车视觉方案。

图示1-大联大友尚基于晶相光电和伟诠电子产品的汽车视觉方案的展示板图
在智能汽车快速发展的趋势下,汽车视觉已经成为车辆主动安全系统不可或缺的一部分。借助先进的汽车视觉技术,车辆能够及时地感知周围环境,从而对驾驶员起到危险预警的作用。为了加快汽车视觉设计,大联大友尚基于晶相光电JX-A05传感器和伟诠电子 WT8932图像处理器推出了汽车视觉方案,其不仅能够为倒车影像、360度全景环视和行车记录仪等应用提供1080P高清分辨率,还具备低能耗特性和高性价比,是智能汽车视觉系统的理想之选。

图示2-大联大友尚基于晶相光电和伟诠电子产品的汽车视觉方案的场景应用图
JX-A05是晶相光电旗下一款高性能2MP(1080P)、1/2.7英寸的CMOS图像传感器,采用独特的3.0µm像素技术设计和芯片级封装(CSP),可适用于车载前装应用。在安全性上,此芯片通过 AEC-Q100,Grade 2车规级认证,具有许多汽车安全功能。在性能上,JX-A05能够以90fps的速度拍摄2MP(1920x1080)分辨率的视频,同时也支持三段曝光HDR 30fps技术。凭借卓越的暗光灵敏度,即使在夜间复杂光线情景下,也能实现出色的表现。
WT8932是伟诠电子的一款高性能图像处理器,其集成了32位RISC CPU和DSP指令集,工作频率高达180MHz,并且针对具有HiSPi/MIPI接口的图像传感器进行了优化。不仅如此,WT8932还嵌入了硬件图像处理器单元(IPU),能够提供自动曝光、自动增益、自动白平衡、黑白补偿以及镜头阴影校正功能,支持高达8万像素的输入分辨率,可为影像应用提供实时和卓越的可视性技术。

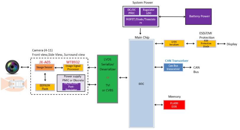
图示3-大联大友尚基于晶相光电和伟诠电子产品的汽车视觉方案的方块图
晶相光电(SOI)与伟诠电子(Weltrend)都是在业界深耕多年的先进半导体企业。此次方案通过将晶相光电JX-A05车规级图像传感器与伟诠电子WT8932图像处理器相结合,可为车辆提供高品质的影像与效能,进一步提高汽车视觉的感知能力。
核心技术优势:
JX-A05是一适用于汽车应用且极具性价比的1080P解决方案;
可用于提升汽车安全和智能化水平;
晶相光电除了提供行车记录仪、环景监视外,也提供更多技术应用于DMS或是视觉数字化的汽车领域应用。
伟诠电子的图像处理器WT8932可以在相机模块中提供最佳的图像质量性能:
用于相机模块集成的组件更少;
低功耗、低成本;
快速启动时间和高速帧率;
丰富的IPU功能和高质量的图像(低噪声和真色彩);
嵌入式串行闪存,用于简单的生产校准和相机ID信息;
支持系统内编程(ISP)进行系统升级。
方案规格:
SOI JX-A05:
高性能2MP(1080P)1/2.7英寸CMOS图像传感器;
3.0µm像素技术设计制造和芯片级封装(CSP);
AEC-Q100,Grade 2车规级认证;
支持三段曝光HDR 30fps(3-stage HDR交错输出模式)技术;
卓越的暗光灵敏度。
Weltrend WT8932:
32位RISC CPU和DSP指令集,180MHz运行频率;
对具有MIPI接口的图像传感器进行了优化;
内嵌硬件图像处理器单元(IPU),提供AEC、AGC、AWB、HDR、RGB-IR等丰富的图像技术支持功能;
硬件采用影像标准界面及提供丰富的API影像优化设计工具;
支持8M像素的输入分辨率;
只需少量的外部组件,可以轻松集成到相机模块中。
如有任何疑问,请登陆【大大通】进行提问,超过七百位技术专家在线实时为您解答。欢迎关注大联大官方微博(@大联大)及大联大微信平台:(公众账号中搜索“大联大”或微信号wpg_holdings加关注)。
关于大联大控股:
大联大控股是全球领先、亚太区最大的半导体元器件分销商*,总部位于台北(TSE:3702),旗下拥有世平、品佳、诠鼎及友尚,员工人数约5,000人,代理产品供货商超250家,全球79个分销据点,2022年营业额达259.7亿美金。大联大开创产业控股平台,专注于国际化营运规模与在地化弹性,长期深耕亚太市场,以「产业首选.通路标杆」为愿景,全面推行「团队、诚信、专业、效能」之核心价值观,连续22年蝉联「优秀国际品牌分销商奖」肯定。面临新制造趋势,大联大致力转型成数据驱动(Data-Driven)企业,建置在线数字化平台─「大大网」,并倡导智能物流服务(LaaS, Logistics as a Service)模式,协助客户共同面对智能制造的挑战。大联大从善念出发、以科技建立信任,期望与产业「拉邦结派」共建大竞合之生态系,并以「专注客户、科技赋能、协同生态、共创时代」十六字心法,积极推动数字化转型。(*市场排名依Gartner 2023年03月公布数据)